디자인 패턴은 프로그램을 개발하는 과정에서 빈번하게 발생하는 문제를 정리해서 상황에 따라 간편하게 적용할 수 있게 정리한 것입니다. 패턴을 익히고 적용함으로써, 초보 개발자도 광범위한 문제들을 직접 경험하지 않고도 빠르게 숙련된 개발자로 성장할 수 있습니다. 이번 포스팅에선 디자인 패턴이 무엇인지 왜 배워야 하는지를 설명하고, 3가지 디자인 패턴의 유형과 23가지 디자인 패턴를 알아보겠습니다.
1. 디자인 패턴의 정의: 디자인 패턴이란?
디자인 패턴은 소프트웨어 엔지니어링에서 반복적으로 발생하는 문제들에 대한 일반적이고 재사용 가능한 해결책을 제공합니다. 이들은 특정 문맥에서 공통적인 설계 문제를 해결하고, 설계 과정을 가이드하는 일련의 규칙이나 지침입니다. 디자인 패턴은 '바퀴를 다시 발명하지 않는' 접근법을 제공하며, 검증된 설계 경험을 공유하는 방법으로 작용합니다.
디자인 패턴의 기원과 발전
디자인 패턴의 개념은 건축가 크리스토퍼 알렉산더에 의해 건축학에서 처음 소개되었으며, 그의 작업은 소프트웨어 설계에 영감을 주었습니다. 1990년대 초, 에릭 감마, 리처드 헬름, 랄프 존슨, 존 블리시디스 등의 저자들이 '디자인 패턴: 재사용 가능한 객체 지향 소프트웨어의 요소'라는 책을 통해 이 개념을 소프트웨어 개발에 정식으로 도입했습니다.
디자인 패턴의 핵심 4 요소
- 패턴 이름 (Name): 각 패턴은 특정한 문제 해결 방법을 설명하는 고유한 이름을 가집니다. 이 이름은 커뮤니케이션을 쉽게 하고, 개념을 명확히 합니다.
- 문제 (Problem): 패턴이 해결하려는 특정 상황 또는 문제를 설명합니다.
- 해결책 (Solution): 문제를 해결하기 위한 설계나 전략을 제시합니다. 이는 구체적인 코드가 아닌 추상적인 설명으로, 다양한 상황에 적용될 수 있습니다.
- 결과 (Result): 패턴 사용의 결과로, 이점 및 잠재적인 단점을 포함합니다.
디자인 패턴의 유형
디자인 패턴은 크게 (1)생성 패턴, (2) 구조적 패턴, (3) 행동 패턴의 세 가지 범주로 나뉩니다. 각 범주는 특정한 종류의 문제에 초점을 맞추며, 개발자들이 소프트웨어의 다양한 측면을 효과적으로 설계할 수 있도록 돕습니다.
2. 디자인 패턴의 중요성: 왜 배워야 하나요?
디자인 패턴은 소프트웨어 디자인에서 자주 마주치는 문제들에 대한 시험되고 검증된 해결 방법들을 제공합니다. 이러한 패턴을 익히고 적용함으로써, 초보 개발자도 광범위한 문제들을 직접 경험하지 않고도 빠르게 숙련된 개발자로 성장할 수 있습니다. 디자인 패턴은 개발 과정을 가속화하고, 유지보수를 용이하게 하며, 더 신뢰할 수 있는 시스템을 구축하는 데 필수적인 역할을 합니다. 이를 통해 소프트웨어 개발 과정에서 발생할 수 있는 오류를 줄일 수 있습니다.
아래는 디자인 패턴의 주요 장점 다섯 가지입니다.
코드 재사용성 향상
디자인 패턴은 재사용 가능한 코드의 개발을 촉진합니다. 잘 정의된 패턴을 사용함으로써 개발자들은 반복적인 작업을 줄이고, 이미 검증된 솔루션을 활용하여 효율성을 높일 수 있습니다. 이는 개발 시간을 단축시키고, 전반적인 프로젝트 비용을 줄이는 데 기여합니다.
유지보수 용이성
디자인 패턴은 소프트웨어의 유지보수를 단순화합니다. 명확하고 일관된 설계 접근 방식을 채택함으로써, 코드는 더 읽기 쉽고 이해하기 쉬워집니다. 이는 버그의 식별과 수정을 용이하게 하고, 시스템의 확장성과 유연성을 향상시킵니다.
팀 커뮤니케이션 개선
디자인 패턴은 개발자 간의 효과적인 커뮤니케이션을 촉진합니다. 공통된 용어와 개념을 사용함으로써, 팀원들은 더 빠르고 정확하게 아이디어를 전달하고 이해할 수 있습니다. 이는 협업을 강화하고, 프로젝트의 진행 속도를 높이는 데 중요한 역할을 합니다.
효과적인 문제 해결
디자인 패턴은 복잡한 문제를 구조화하고 해결하는 데 도움을 줍니다. 각 패턴은 특정 문제 유형에 최적화된 해결책을 제공하며, 이를 통해 개발자들은 효과적이고 신속하게 문제에 접근할 수 있습니다.
장기적인 시스템 안정성
검증된 패턴의 사용은 시스템의 장기적인 안정성과 신뢰성을 보장합니다. 이는 소프트웨어가 시간이 지남에 따라 변경되고 확장될 때 중요한 이점을 제공합니다.
3. 디자인 패턴의 기본 원칙
디자인 패턴은 일련의 기본 원칙에 기반하여 구축되며, 이러한 원칙들은 효과적인 소프트웨어 설계와 구현에 필수적입니다. 이 원칙들은 코드의 유연성, 재사용성, 확장성을 향상시키며, 설계 결정을 안내하는 데 중요한 역할을 합니다.
대부분의 디자인 패턴은 객체 지향 프로그래밍의 원칙에 깊이 뿌리를 두고 있습니다. 이러한 원칙들은 패턴의 효과적인 적용과 이해를 위한 기초를 제공합니다. 23가지 설계 패턴을 알아보기 전에 객체 지향의 다섯가지 설계 원칙을 소개합니다.
객체 지향 다섯 가지 설계 원칙
- 단일 책임 원칙 (Single Responsibility Principle): 각 클래스는 하나의 기능 또는 책임만을 가져야 합니다. 이는 코드의 복잡성을 줄이고, 유지보수를 용이하게 합니다.
- 개방-폐쇄 원칙 (Open-Closed Principle): 소프트웨어 엔티티는 확장에는 열려 있어야 하지만, 수정에는 닫혀 있어야 합니다. 이는 기존 코드를 변경하지 않고도 시스템의 기능을 확장할 수 있도록 합니다.
- 리스코프 치환 원칙 (Liskov Substitution Principle): 파생 클래스는 기반 클래스의 기능을 손상시키지 않으면서 대체 가능해야 합니다.
- 인터페이스 분리 원칙 (Interface Segregation Principle): 클라이언트는 사용하지 않는 메소드에 의존하도록 강제되어서는 안 됩니다. 더 작고 구체적인 인터페이스로 분리하는 것이 바람직합니다.
- 의존성 역전 원칙 (Dependency Inversion Principle): 고수준 모듈은 저수준 모듈에 의존해서는 안 되며, 둘 다 추상화에 의존해야 합니다.
디자인 패턴의 일반적인 구조
디자인 패턴은 일반적으로 다음과 같은 구조를 가집니다:
- 문맥 (Context): 패턴이 적용될 수 있는 상황을 설명합니다.
- 문제 (Problem): 해결해야 할 구체적인 문제를 정의합니다.
- 해결책 (Solution): 문제를 해결하는 방법을 개념적으로 설명합니다. 이는 구체적인 코드가 아닌 가이드라인 또는 전략으로 제시됩니다.
- 결과 (Consequences): 패턴 적용의 결과, 포함하여 발생할 수 있는 긍정적 및 부정적 효과를 포함합니다.
디자인 패턴의 기본 원칙과 구조를 이해하는 것은 소프트웨어 설계와 개발 과정에서 중요한 판단을 내리는 데 도움이 됩니다. 이어서 디자인 패턴의 다양한 범주와 각각의 특징에 대해 살펴볼 것입니다.
4. 디자인 패턴의 3가지 유형 및 23가지 디자인 패턴 종류
디자인 패턴은 주로 세 가지 주요 범주로 분류됩니다: 생성 패턴, 구조적 패턴, 그리고 행동 패턴. 이러한 분류는 패턴의 목적과 적용 범위에 따라 이루어집니다. 각 범주에는 여러 개의 구체적인 패턴이 포함되어 총 23가지 디자인 패턴이 존재하며, 각각 특정한 문제를 해결하는데 특화되어 있습니다.
생성 패턴 (Creational Patterns)
생성 패턴은 우리가 객체를 생성할 때와 관련된 문제에 대한 해결책을 다룹니다. 이들은 객체 생성 과정을 보다 유연하게 만들어 주며, 코드의 타이트한 결합을 방지합니다. 아래의 다섯가지 패턴이 존재합니다.
- 싱글턴 (Singleton): 한 클래스의 인스턴스가 오직 하나만 존재하도록 보장합니다.
- 팩토리 메소드 (Factory Method): 객체 생성을 서브클래스에 위임하여, 클라이언트 코드가 특정 클래스의 인스턴스화와 분리됩니다.
- 추상 팩토리 (Abstract Factory): 관련된 객체의 패밀리를 생성하기 위한 인터페이스를 제공합니다.
- 빌더 (Builder): 복잡한 객체의 구축과 표현을 분리하여, 동일한 구축 과정으로 다양한 표현을 생성할 수 있습니다.
- 프로토타입 (Prototype): 기존 객체를 복제하여 새로운 객체를 생성합니다.
구조적 패턴 (Structural Patterns)
구조적 패턴은 클래스와 객체를 조합하여 더 큰 구조를 형성하는 방법에 관한 것입니다. 이들은 다양한 구조를 통해 클래스와 객체의 관계를 강화합니다.
- 어댑터 (Adapter): 호환되지 않는 인터페이스를 가진 클래스들이 함께 작동할 수 있도록 합니다.
- 브릿지 (Bridge): 추상화와 구현을 분리하여, 독립적으로 변형될 수 있습니다.
- 컴포지트 (Composite): 객체들을 트리 구조로 구성하여, 개별 객체와 복합 객체를 동일하게 취급할 수 있습니다.
- 데코레이터 (Decorator): 객체에 동적으로 새로운 책임을 추가합니다.
- 퍼사드 (Facade): 복잡한 시스템에 대한 간단한 인터페이스를 제공합니다.
- 플라이웨이트 (Flyweight): 공유를 통해 작은 객체들의 수를 줄입니다.
- 프록시 (Proxy): 다른 객체에 대한 접근을 제어하는 대리자 또는 자리표시자 역할을 합니다.
행동 패턴 (Behavioral Patterns)
행동 패턴은 객체들 사이의 통신과 책임의 분배에 초점을 맞춥니다. 이들은 복잡한 흐름 제어를 간소화하고, 객체 간의 상호작용을 더 효과적으로 만듭니다.
- 책임 연쇄 (Chain of Responsibility): 요청을 처리할 수 있는 객체의 체인을 통해 요청을 전달합니다.
- 커맨드 (Command): 요청을 객체로 캡슐화하여, 사용자 정의 요청에 따라 매개변수화할 수 있습니다.
- 인터프리터 (Interpreter): 주어진 언어의 문법에 대한 표현을 정의하고, 해당 언어로 작성된 문장을 해석합니다.
- 이터레이터 (Iterator): 컬렉션 내의 요소를 순차적으로 접근하는 방법을 제공합니다.
- 중재자 (Mediator): 객체들 간의 복잡한 통신을 조정하고 제어합니다.
- 메멘토 (Memento): 객체의 상태를 이전 상태로 복원할 수 있는 방법을 제공합니다.
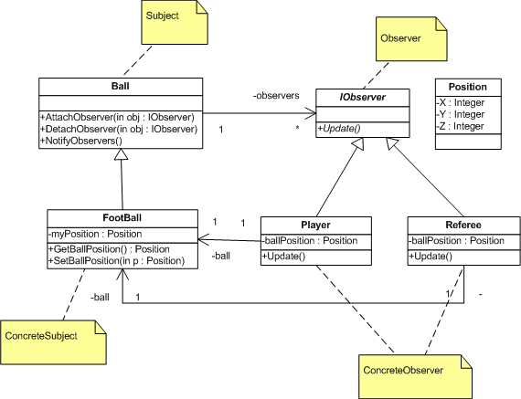
- 옵저버 (Observer): 객체의 상태 변화를 관찰하고, 이에 따라 다른 객체들이 반응할 수 있도록 합니다.
- 상태 (State): 객체의 내부 상태에 따라 객체의 행동을 변경합니다.
- 전략 (Strategy): 알고리즘을 객체의 행동으로 캡슐화하여, 동일한 행동을 다른 알고리즘으로 교체할 수 있습니다.
- 템플릿 메소드 (Template Method): 알고리즘의 골격을 정의하고, 일부 단계를 서브클래스에서 구현하도록 합니다.
- 방문자 (Visitor): 객체 구조의 요소에 대한 연산을 정의하여, 구조의 요소가 연산을 수행하도록 합니다.

각 범주와 패턴은 특정한 문제를 해결하는 데 특화되어 있으며, 이를 통해 개발자는 보다 효과적이고 유연한 소프트웨어 설계가 가능해집니다. 이어서 이러한 패턴들이 실제로 어떻게 적용되는지에 대한 구체적인 예시를 살펴볼 것입니다.
5. 디자인 패턴의 적용 예시
디자인 패턴의 적용은 소프트웨어 설계 및 개발 과정에서 특정 문제를 해결하기 위한 구조적 접근입니다. 각 패턴은 특정 상황에 맞게 조정되어야 하며, 그 효과는 패턴이 적용되는 문맥에 따라 달라질 수 있습니다.
문제 인식 및 패턴 선택
- 문제 분석: 패턴을 적용하기 전에, 개발자는 현재 직면한 문제를 정확히 이해하고 분석해야 합니다. 이는 문제의 본질을 파악하고 적절한 패턴을 선택하는 데 도움이 됩니다.
- 적합한 패턴 선정: 문제의 성격과 요구사항에 맞는 패턴을 선택합니다. 예를 들어, 객체 생성 과정을 추상화하고 싶다면 생성 패턴 중 하나를 고려할 수 있습니다.
패턴 적용의 예시
- 싱글턴 패턴 적용: 전역적으로 접근 가능한 단일 인스턴스가 필요한 상황에서 사용됩니다. 예를 들어, 데이터베이스 연결 관리에 싱글턴 패턴을 적용할 수 있습니다.
- 팩토리 메소드 패턴 적용: 객체 생성 로직이 복잡하거나 클라이언트 코드로부터 분리되어야 할 때 유용합니다. 다양한 타입의 객체를 생성해야 하는 상황에서 적용될 수 있습니다.
- 옵저버 패턴 적용: 한 객체의 상태 변화에 따라 다른 객체들이 업데이트되어야 할 때 사용됩니다. 예를 들어, 사용자 인터페이스에서의 이벤트 처리에 적용할 수 있습니다.
적용 고려사항
- 유연성과 확장성: 선택한 패턴이 시스템의 유연성과 확장성을 향상시키는지 평가합니다.
- 성능 고려: 일부 패턴은 추가적인 추상화 레벨을 도입함으로써 시스템의 성능에 영향을 줄 수 있습니다. 성능 요구사항을 고려하여 패턴을 적용해야 합니다.
- 복잡성 관리: 패턴은 문제 해결의 명확성을 제공하지만, 때로는 시스템의 복잡성을 증가시킬 수도 있습니다. 필요 이상의 패턴 사용을 피하고, 가독성과 유지보수를 고려해야 합니다.
디자인 패턴의 적용은 신중하게 고려되어야 하며, 각 패턴은 그 특성에 따라 적절한 상황에서 사용되어야 합니다. 다음 섹션에서는 디자인 패턴의 장단점과 각 상황에서 패턴을 선택하는 기준에 대해 논의할 것입니다.
6. 디자인 패턴의 단점: 한계 및 비판
디자인 패턴은 소프트웨어 설계에 있어 중요한 도구이지만, 그 사용에는 몇 가지 한계와 비판이 존재합니다. 이러한 한계를 이해하는 것은 패턴을 적용할 때 발생할 수 있는 잠재적인 문제를 예방하고, 보다 효율적인 설계 결정을 내리는 데 도움이 됩니다.
과도한 사용의 위험
- 오버 엔지니어링 (Overengineering): 디자인 패턴을 필요 이상으로 사용하면, 시스템이 불필요하게 복잡해질 수 있습니다. 이는 코드의 가독성과 유지보수성을 저하시킬 수 있습니다.
- 적합하지 않은 상황에서의 사용: 모든 설계 문제에 디자인 패턴을 적용하려는 시도는 때때로 문제를 더 복잡하게 만들 수 있습니다. 패턴은 특정 문제에 대한 해결책이며, 모든 상황에 적합한 것은 아닙니다.
유연성과 성능 간의 트레이드오프
- 추가적인 추상화 수준: 일부 디자인 패턴, 특히 구조적 패턴은 추가적인 추상화 레이어를 도입합니다. 이는 유연성을 향상시키지만, 동시에 시스템의 성능에 부정적인 영향을 줄 수 있습니다.
- 성능 저하: 특정 패턴, 예를 들어 싱글턴이나 플라이웨이트는 성능을 최적화하는 데 도움이 될 수 있지만, 잘못 사용될 경우 오히려 성능 저하를 초래할 수 있습니다.
비판적 접근의 중요성
- 상황에 따른 적용: 디자인 패턴은 '은탄환'이 아니며, 모든 설계 문제에 대한 해결책이 될 수 없습니다. 각 패턴의 적용은 해당 문제의 맥락과 요구사항을 고려하여 신중하게 이루어져야 합니다.
- 지속적인 학습과 적응: 소프트웨어 개발 분야는 지속적으로 변화하고 있으며, 디자인 패턴 또한 새로운 기술과 방법론에 맞추어 진화해야 합니다. 개발자는 지속적으로 학습하고, 새로운 패턴을 탐색하며, 기존의 패턴을 재평가할 필요가 있습니다.
디자인 패턴의 한계와 비판을 이해하는 것은 개발자가 보다 현명하게 패턴을 선택하고 적용하는 데 중요합니다. 다음 섹션에서는 이러한 패턴들이 소프트웨어 개발 프로세스와 어떻게 연관되는지 살펴보겠습니다.
마치며
디자인 패턴은 스프트웨어 엔지니어링의 기본 구성 요소이며, 효율적인 시스템 설계와 구현을 위한 핵심적인 도구입니다. 처음에는 이 23가지의 많은 수의 패턴들이 압도적으로 느껴질 수 있습니다. 그러나, 각 패턴을 차근차근 학습하고 실제 문제에 적용해 보면서, 주요 패턴들에 익숙해진다면 이들은 개발 과정에서 엄청난 도움이 될 것입니다. 이어진 포스팅에 패턴에 대해서 하나씩 소개하겠습니다.
'컴퓨터공학' 카테고리의 다른 글
| 사이버 보안 이란? 핵심 개념과 앞으로의 미래 총정리 (1) | 2023.12.03 |
|---|---|
| 프로그래밍 언어 비교: 어떤 언어를 배워야 할까? (0) | 2023.12.03 |
| 2023년 주목할 최신 프로그래밍 언어 6가지 (0) | 2023.12.02 |
| 프로그래밍 언어론: 프로그래밍 언어의 비교 및 선택 (0) | 2023.12.02 |
| 컴퓨터 보안: 사회공학 공격(Social Engineering Attacks)과 피싱(Phishing 공격에 대해서) (0) | 2023.11.29 |